This tutorial describes how to use Explain reports to locate and fix problematic (slow) queries. It uses the DBT-3 database and begins with the following simple query example.
SELECT * FROM orders
WHERE YEAR(o_orderdate) = 1992 AND MONTH(o_orderdate) = 4
AND o_clerk LIKE '%0223';
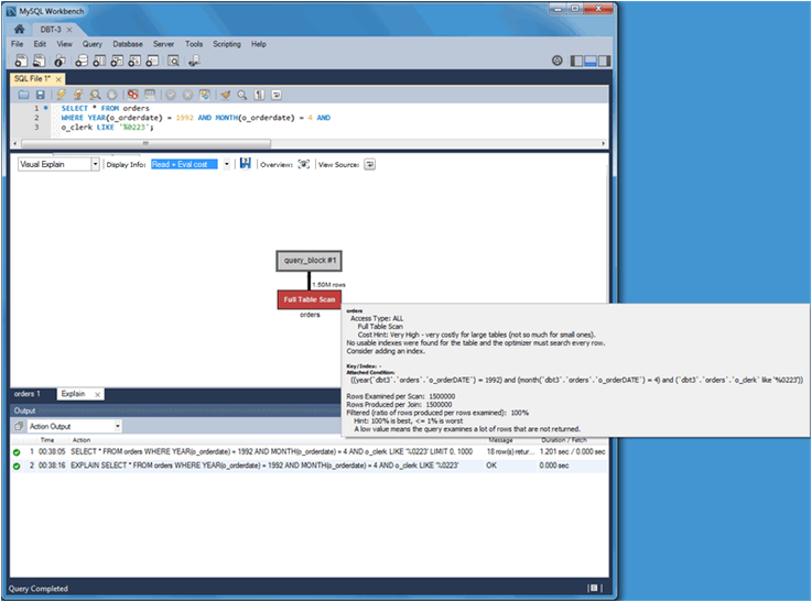
As shown in the figure that follows, the query example was first
executed in the Visual SQL editor. Next, an Explain report was
generated by clicking from the menu. The
initial report shows a Visual Explain image with information that
appears when you move your pointer device over the
orders table in full table scan.
Optionally, you can switch to Tabular Explain as the next figure shows. Use the drop-down list to switch between the visual and tabular representations.
Questions about the query:
Why did this query generate a full table scan?
Why is the indexed
o_orderdatecolumn missing as a possible key?
Looking more closely, also notice that the indexed column is being
used in an expression as "WHERE YEAR(o_orderdate) = 1992
AND MONTH(o_orderdate) = 4", so the index is not used. To
use the existing index, you can adjust the query as follows.
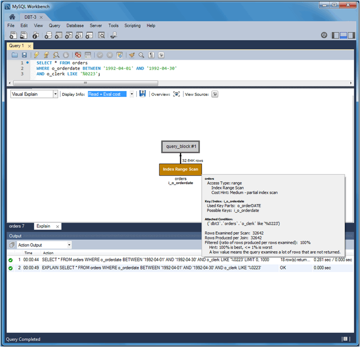
SELECT * FROM orders
WHERE o_orderdate BETWEEN '1992-04-01' AND '1992-04-30'
AND o_clerk LIKE '%0223';
The updated query example results in a Visual Explain image in which
Index Range Scan replaces the Full Table
Scan generated by the last query example. The next two
figures show the visual and tabular representations of the modified
query example.
Notice the differences. The Type changed from ALL
to range, possible keys (and used key) changed
from NULL to i_o_orderdate,
and the number of scanned rows changed from 1.5 million to about 33
thousand. Still, scanning 33 thousand rows while returning just 18
is unnecessary, so the focus can shift to the
o_clerk column. The next query example (and
Tabular Explain figure) adds the following index that should improve
performance.
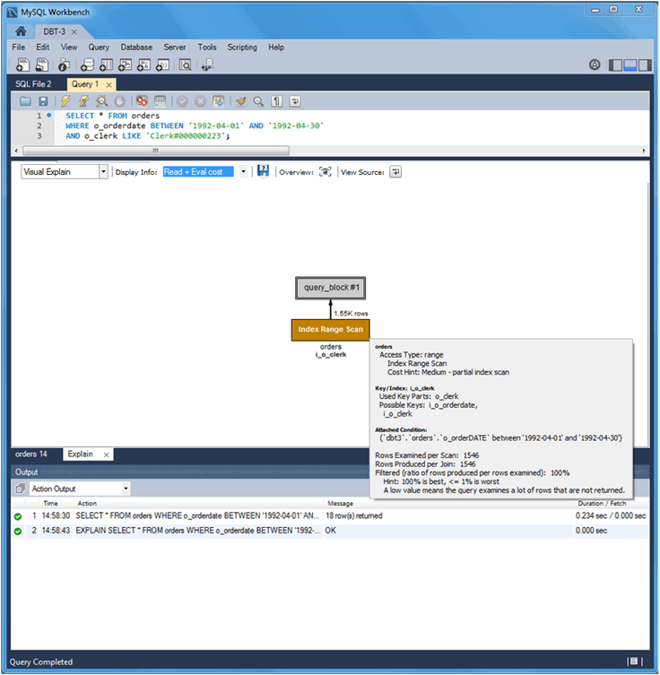
CREATE INDEX i_o_clerk ON orders(o_clerk);
The new index is not being considered as a possible key because the
query is searching the suffix of the o_clerk
column and indexes do not work with suffixes (although they do work
with prefixes). Instead, this simple example could use the entire
clerk ID. Adjusting the query as follows shows better results.
SELECT * FROM orders
WHERE o_orderdate BETWEEN '1992-04-01' AND '1992-04-30'
AND o_clerk LIKE 'Clerk#000000223';
The figures that follow represent the effect of the updated query example in Visual Explain and Tabular Explain respectively.
The new o_clerk index was considered and used,
and the query scanned 1546 rows instead of 32642, and the query
execution improved from 0.281 to 0.234 seconds. However,
EXPLAIN estimates that this query scans 1546 rows
to return 18. After reviewing the query again, consider that a
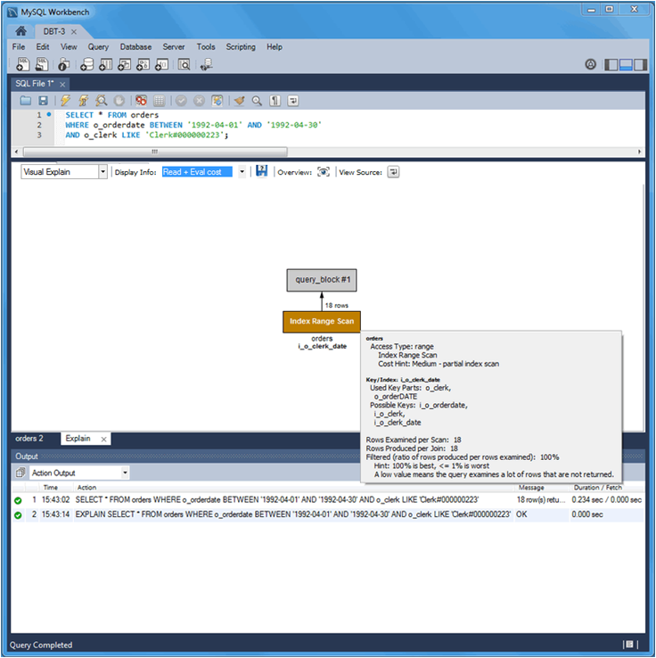
multiple-column index can meet the conditions of the
WHERE clause that is based on both the
o_orderdate and o_clerk
columns as the next statement shows.
CREATE INDEX io_clerk_date ON orders(o_clerk, o_orderdate)
o_clerk appears as the first column in the
index because o_orderdate uses a range.
Now, executing the adjusted query produces even better results. An estimated 18 rows are both scanned and returned, and the execution time of the query example is 0.234 seconds as the next Visual Explain and Tabular Explain figures show.
The table that follows summarize the results of the modifications made to the query during this tutorial.
Table 7.2 DBT-3 Explain Tutorial Query Comparison
| Type | Possible keys | Key | Rows Scanned | Duration (seconds) | Extra info | Rows returned |
|---|---|---|---|---|---|---|
| all | NULL | NULL | 1.50M | 1.201 | Using where | 18 |
| range | i_o_orderdate | i_o_orderdate | 32642 | 0.281 | Using index condition; Using where | 18 |
| range | i_o_orderdate, i_o_clerk | i_o_clerk | 1546 | 0.234 | Using index condition; Using where | 18 |
| range | i_o_orderdate, i_o_clerk, i_o_clerk_date | i_o_clerk_date | 18 | 0.234 | Using index condition | 18 |




