The Workbench Scripting Shell features the Files, Globals, Classes, Modules, and Notifications tabs, in addition to the main Shell tab.
Files Tab
The Files tab lists folders and files for user-defined (custom) script files. The file-browser categories are User Scripts, User Modules, and User Libraries, as the following figure shows.
By default, scripts are stored in the
scripts/ folder of your MySQL Workbench
configuration folder. The following table lists the default
location for each platform.
Table C.4 Default Scripts Location
| Operating System | Default scripts/ path |
|---|---|
| Linux | ~/.mysql/workbench/scripts |
| macOS | ~/Library/Application\
Support/MySQL/Workbench/scripts/ |
| Windows 7 | C:\Users\[user]\AppData\Roaming\MySQL\Workbench\scripts\ |
Globals Tab
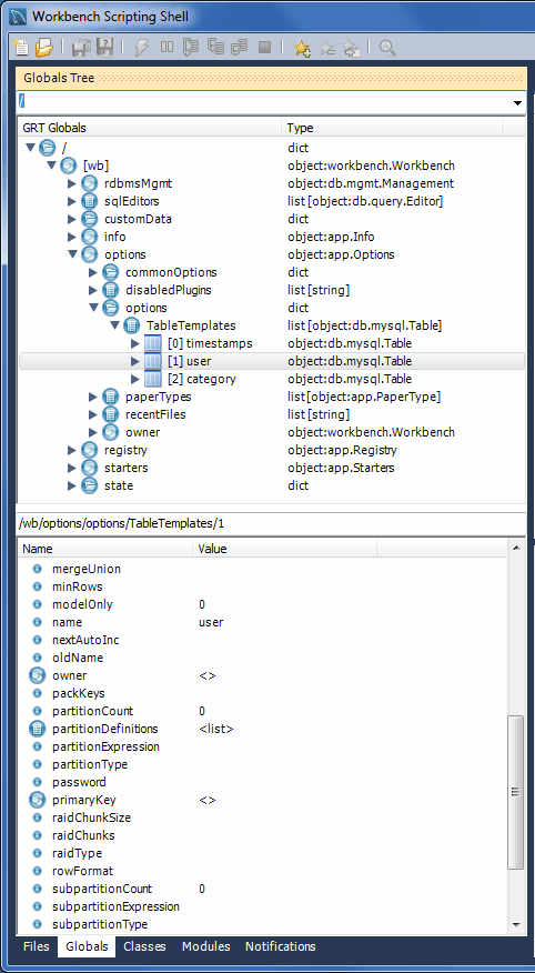
At the top of the window is a list that is used to select the starting point, or root, of the GRT Globals tree displayed beneath it (see the following figure). By default, this starting point is the root of the tree, that is, '/'. You can expand or collapse the GRT Globals tree as desired. The GRT Globals tree is the structure in which MySQL Workbench stores document data. Clicking any item results in its name and value being displayed in the panel below the tree.
Classes Tab
A class is a user-defined data type formed by
combining primitive data types: integers, doubles, strings,
dicts, lists, and objects. This tab shows the definitions of the
classes used by the objects in the Modules
tab. Clicking a class causes a brief description of the class to
be displayed in a panel below the classes explorer, as shown in
the next figure.
When the Classes tab is selected, the list displays the following items:
Group by Name: Group by the object name
Group by Hierarchy: Group by inheritance
Group by Package: Group by functionality
The default view for this tab is Group By Name. This view shows all the different objects arranged alphabetically. Click the icon or double-click a package to show the properties of the struct.
If you switch to the hierarchical view, you will see
GrtObject: the parent object from which all
other objects are derived.
Modules Tab
The Modules tab enables you to browse the MySQL Workbench installed modules and their functions. Clicking a module within the explorer causes its details to be displayed in a panel below the explorer, as the following figure shows. This facility is useful for exploring the available modules, and their supported functions. It is also a way to check whether custom modules have been correctly installed.
Notifications Tab
The Notification tab includes the set of
notification classes used by MySQL Workbench
modules. Click a notification class for a description of its
use, as demonstrated in the next figure.




